How To Import or Export a Spreadsheet in Data Manager
If you are an Admin with Data Manager access, please ensure you've completed the Admin certification in the Training Portal. If you do not have access, please inform training@beck-technology.com so we can give you access. The best practices and workflow for how to use the Import and Export functions of Data Manager are addressed within that certification path.
When you open Data Manager you will see the Connect tab on the ribbon and may select several commands related to the Cost Database Workbook that may be utilized for Import and Export of data.

Export spreadsheet steps:
-
Click the Export Button.
-
Add a name and save the Spreadsheet.
Best practice: export to the Z:\ then download the spreadsheet to your local machine using File Explorer. Reference this article for additional help: How to Upload and Download Files via the Z Drive in the Hosted Environment
Import spreadsheet:
-
Click the Import button.
-
Select files and click OK.
Create Blank Spreadsheet:
-
Click the Create Blank Spreadsheet button.
-
Add a name and save the Workbook.
Best practice: curate your import within a Blank workbook to ensure the data re-imported to Data Manager is focused on only the data that needs to be changed or added versus the entire cost database.
Note: If the Import Button is grayed out, you either don't have permission, or the database is locked by someone else, click this link to see how to resolve this - I am unable to edit the cost database

Additional database spreadsheet info can be found here - Cost Database Creation Spreadsheet - Lesson 1 of 3
You may encounter some issues while using the Import/Export features within Data Manager. Here are some common issues and trouble-shooting tactics you can take on your own.
- Import Issues
- Export Issues
Import Issues
Do NOT remove any of the default tabs from the spreadsheet, it will not Import.

Import Issue #1 - Line Items New WBS Properties Import Error
INFO DatabaseManager.DatabasePlugin.SpreadsheetImport.SpreadsheetImporter [(null)] - Extracting Line Items
ERROR DatabaseManager.DatabasePlugin.SpreadsheetImport.SpreadsheetImporter [(null)] - Error parsing the the data for line item 00200.000 Template item

Cause
This happens when you try to add new WBS Properties and update existing line items at the same time.
Resolution
To fix this you have to do this in two steps:
1a. Export a blank spreadsheet template for the database by clicking "Create Blank Spreadsheet"

1b. Next, copy all the "WBS Properties" from the "Main Import spreadsheet" and paste the data in the "Blank Spreadsheet" WBS Properties tab.
1c. Save that file and Import the Blank Spreadsheet with just the WBS Properties (IE the WBS properties sheet is filled out, and all other sheets are blank).
2. Next import the Main Import sheet with all the changes.
Import Issue #2 - Resources Tab Markups Import Error

Error log:
INFO DatabaseManager.DatabasePlugin.SpreadsheetImport.SpreadsheetImporter [(null)] - Extracting Markups
INFO DatabaseManager.DatabasePlugin.SpreadsheetImport.SpreadsheetImporter [(null)] - Extracting Resources
ERROR DatabaseManager.DatabasePlugin.SpreadsheetImport.SpreadsheetImporter [(null)] - Error importing the database
System.NullReferenceException: Object reference not set to an instance of an object.
at BECK.DataExtractor.CDProfilerCostDataController.BulkUpsertResources(DataTable resources)
at DatabaseManager.DatabasePlugin.SpreadsheetImport.SpreadsheetImporter.ExtractResources()

Cause
In this scenario, the Markups columns (Escalation, Fringe, Health Insurance, TotalWCIT) were not reading the correct values once you click in some of those cells. If you click in a blank cell and it doesn't show a 0, then that cell is not reading the data correctly and will cause the spreadsheet to not import.

Resolution
To get around this issue, follow these steps:
1. Go to the Resource Groups tab in Data Manager, then click on Resource Group Table View.

2. Click on the Markup/s column and then click Remove Markup - if your markup has values, record the columns that the markup is in so you can re-add it.

3. Reimport your spreadsheet
Import Issue #3 - Tabs Removed Import Error

Log file:
ERROR DatabaseManager.DatabasePlugin.SpreadsheetImport.SpreadsheetImporter [(null)] - Error importing the database
System.NullReferenceException: Object reference not set to an instance of an object.
at DatabaseManager.DatabasePlugin.SpreadsheetImport.SpreadsheetImporter.ExtractQuestions()

Cause
The default spreadsheet sheet tabs shouldn't be removed and the Question tab was removed as well as the Assembly tab.
Resolution
Add the tab back from Exporting a blank template

Import Issue #4 - Special Characters Import Error

Error log
INFO DatabaseManager.DatabasePlugin.SpreadsheetImport.SpreadsheetImporter [(null)] - Extracting Line Items
ERROR DatabaseManager.DatabasePlugin.SpreadsheetImport.SpreadsheetImporter [(null)] - Error importing the database
System.NullReferenceException: Object reference not set to an instance of an object.
at BECK.DataExtractor.CDProfilerCostDataController.BulkUpsertLineItems(DataTable lineItemsToUpsert)
at DatabaseManager.DatabasePlugin.SpreadsheetImport.SpreadsheetImporter.ExtractLineItems()

Cause
The unit of measure is showing f'' an f with two single quotes instead of a double quote f"
Resolution
Either remove the two single quotes and make it a double quote or delete the quote altogether.
Best practice: do not include any special characters in the data to avoid unexpected behavior.

Import Issue #5 - Resource Importing Error

Log file error:
ERROR DatabaseManager.DatabasePlugin.SpreadsheetImport.SpreadsheetImporter [(null)] - Error extracting the resource on row 9 of the Resource Groups sheet
ERROR DatabaseManager.DatabasePlugin.SpreadsheetImport.SpreadsheetImporter [(null)] - Error importing the database
System.ArgumentException: Column 'Mark UP Name (%)' does not belong to table .
at System.Data.DataRow.GetDataColumn(String columnName)
at DatabaseManager.DatabasePlugin.SpreadsheetImport.SpreadsheetImporter.ExtractResources()
Cause:
There are trailing spaces on the column Name 'Mark UP Name (%)'.
Resolution:
Click the Populate Resources button, save the file as another version, and then try the Import again.

Export Errors
Export Issue #1 - WBS Property No Default Error
Error log message
ERROR DatabaseManager.DatabasePlugin.SpreadsheetExport.SpreadsheetExporter [(null)] - Error exporting Line Item: 00001001 Fence Removal
ERROR DatabaseManager.DatabasePlugin.SpreadsheetExport.SpreadsheetExporter [(null)] - Error exporting line items
ERROR DatabaseManager.DatabasePlugin.SpreadsheetExport.SpreadsheetExporter [(null)] - Error exporting the database
System.NullReferenceException: Object reference not set to an instance of an object.
at DatabaseManager.DatabasePlugin.SpreadsheetExport.SpreadsheetExporter.WriteLineItems()
Cause
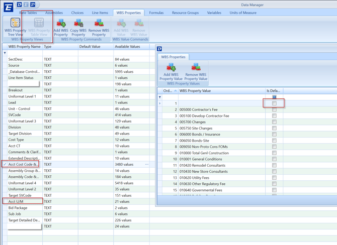
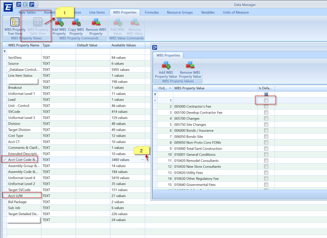
This might be related to a WBS property not having a Default WBS property value. Check each WBS Property to make sure all the WBS Properties have a Default value

Resolution
If one of the WBS Properties is missing a default value, follow the steps below.
1. Click the WBS Property Table view button
2. Click the ellipsis to open the properties values
3. Click the Default value
4. Click the X to close that window and the property window
5. Try exporting the spreadsheet again.

Export Issue #2 - Assembly Export Error

Logfile error:
ERROR DatabaseManager.DatabasePlugin.SpreadsheetExport.SpreadsheetExporter [(null)] - Error exporting assembly: Interior Wood Stud Partition
System.ArgumentException: An item with the same key has already been added.
Cause
This error happens because the Assembly Name is NOT unique. If two Assemblies have identical names but different Descriptions, the export will not complete successfully. For example, when copying assembly 00A General Conditions, only the Description changes while the Name stays the same, resulting in this error.

Resolution
To fix this, I append the Assembly Name 00A General Conditions to00A General Conditions -1and re-export the database.

Export Issue #3 - Question Export Error

Log file error:
ERROR DatabaseManager.DatabasePlugin.SpreadsheetExport.SpreadsheetExporter [(null)] - Error exporting question: Area
ERROR DatabaseManager.DatabasePlugin.SpreadsheetExport.SpreadsheetExporter [(null)] - Error exporting questions in assembly: Concrete Slab
System.Collections.Generic.KeyNotFoundException: The given key was not present in the dictionary.
at System.ThrowHelper.ThrowKeyNotFoundException()
at System.Collections.Generic.Dictionary`2.get_Item(TKey key)
at DatabaseManager.DatabasePlugin.SpreadsheetExport.SpreadsheetExporter.WriteQuestions()
Cause:
This is caused by the trailing spaces at the end of an Assembly Name

Resolution:
Delete the trailing space at the end and re-export.

- If you encounter a new or different issue and cannot get unstuck, do not hesitate to reach out to our
